ПНСТ 638-2022 ИНТЕЛЛЕКТУАЛЬНЫЕ ТРАНСПОРТНЫЕ СИСТЕМЫ. ИДЕНТИФИКАЦИЯ И ПЕРЕДАЧА ИНФОРМАЦИИ О СОДЕРЖИМОМ ГРУЗОВ НАЗЕМНЫХ ПЕРЕВОЗОК. Часть 3. МОНИТОРИНГ ИНФОРМАЦИИ О СОСТОЯНИИ ГРУЗА ВО ВРЕМЯ ПЕРЕВОЗКИ
Утв. и введен в действие Приказом Федерального агентства по техническому регулированию и метрологии от 18 февраля 2022 г. N 14-пнст
Intelligent transport systems. Freight land conveyance content identification and communication. Part 3. Monitoring cargo condition information during transport
ОКС 35.240
Срок действия - с 1 августа 2022 года
до 1 августа 2025 года
Предисловие
1 РАЗРАБОТАН Обществом с ограниченной ответственностью "ТранснавиСофт" (ООО "ТранснавиСофт") совместно с федеральным государственным бюджетным образовательным учреждением высшего образования "Московский автомобильно-дорожный государственный технический университет (МАДИ)"
2 ВНЕСЕН Техническим комитетом по стандартизации ТК 57 "Интеллектуальные транспортные системы"
3 УТВЕРЖДЕН И ВВЕДЕН В ДЕЙСТВИЕ Приказом Федерального агентства по техническому регулированию и метрологии от 18 февраля 2022 г. N 14-пнст
Правила применения настоящего стандарта и проведения его мониторинга установлены ГОСТ Р 1.16-2011 (разделы 5 и 6).
Федеральное агентство по техническому регулированию и метрологии собирает сведения о практическом применении настоящего стандарта. Данные сведения, а также замечания и предложения по содержанию стандарта можно направить не позднее чем за 4 мес до истечения срока его действия разработчику настоящего стандарта по адресу: 127083 Москва, ул. Мишина, д. 35 и/или в Федеральное агентство по техническому регулированию и метрологии по адресу: 123112 Москва, Пресненская набережная, д. 10, стр. 2.
В случае отмены настоящего стандарта соответствующая информация будет опубликована в ежемесячном информационном указателе "Национальные стандарты" и также будет размещена на официальном сайте Федерального агентства по техническому регулированию и метрологии в сети Интернет (www.rst.gov.ru)
Введение
Настоящий стандарт устанавливает требования к мониторингу транспортирования и состояния агропродовольственных товаров и скоропортящихся продуктов с помощью приложений, моделей, процессов и информационных пакетов. Настоящий стандарт применяют как для внутренних, так и для международных перевозок с целью обеспечения надежности, безопасности и качества этих товаров по мере их продвижения по цепочке поставок.
Агропродовольственные товары и скоропортящиеся продукты в последнее время увеличивают соотношение брака при таможенном досмотре. Процент бракованной продукции в поставках достигает 50%.
В целях безопасности и качества конечные пользователи (потребители) рассчитывают на исчерпывающую информацию о состоянии груза и его истории транспортирования как по происхождению сырья, так и по конечному продукту. Потребители и регулирующие органы вправе требовать информацию о том, может ли исходный продукт или его конечный продукт иметь другие виды загрязнения или иные формы несоответствия потребительских свойств. Транспортная информационная модель и связанные с ней бизнес-процессы необходимы для обеспечения основы для отслеживания транспортной деятельности.
Транспортная информационная модель, описанная в настоящем стандарте, ориентирована на перемещение товаров воздушным, морским, автомобильным и железнодорожным транспортом. Перемещение и хранение агропродовольственных и скоропортящихся товаров может быть проверено на предмет состояния груза в любой точке его пути к конечному пункту назначения.
Дополнительные функции необходимы для обеспечения качества продуктов питания и прозрачности транспортных процессов между транспортными событиями (или транспортными узлами). На основе библиотеки документов (сообщений) и информационных элементов настоящий стандарт устанавливает расширенную модель, содержащую информацию о состоянии для транспортирования и хранения сельскохозяйственных продуктов питания и скоропортящихся товаров, включая историю и информацию о транзакциях.
Настоящий стандарт устанавливает требования к контролю за транспортированием и состоянием перевозимых грузов, таких как агропродовольственные товары и скоропортящиеся товары, с помощью приложений, моделей, процессов и информационных пакетов. Настоящий стандарт применяют как для внутренних, так и для международных перевозок грузов.
В настоящем стандарте использована нормативная ссылка на следующий стандарт:
ГОСТ Р 56829 Интеллектуальные транспортные системы. Термины и определения
Примечание - При пользовании настоящим стандартом целесообразно проверить действие ссылочных стандартов в информационной системе общего пользования - на официальном сайте Федерального агентства по техническому регулированию и метрологии в сети Интернет или по ежегодному информационному указателю "Национальные стандарты", который опубликован по состоянию на 1 января текущего года, и по выпускам ежемесячного информационного указателя "Национальные стандарты" за текущий год. Если заменен ссылочный стандарт, на который дана недатированная ссылка, то рекомендуется использовать действующую версию этого стандарта с учетом всех внесенных в данную версию изменений. Если заменен ссылочный стандарт, на который дана датированная ссылка, то рекомендуется использовать версию этого стандарта с указанным выше годом утверждения (принятия). Если после утверждения настоящего стандарта в ссылочный стандарт, на который дана датированная ссылка, внесено изменение, затрагивающее положение, на которое дана ссылка, то это положение рекомендуется применять без учета данного изменения. Если ссылочный стандарт отменен без замены, то положение, в котором дана ссылка на него, рекомендуется применять в части, не затрагивающей эту ссылку.
В настоящем стандарте применены термины по ГОСТ Р 56829, а также следующие термины с соответствующими определениями:
3.1 агропродовольственный бизнес: Бизнес по производству продуктов питания в сельском хозяйстве.
3.2 агротерроризм: Злонамеренная попытка разрушить или уничтожить сельскохозяйственную отрасль и/или систему снабжения продовольствием населения путем злонамеренного использования патогенов растений или животных для причинения разрушительных болезней в сельскохозяйственных секторах.
3.3 ангар: Место для временного хранения груза, включая терминалы и таможенные склады.
3.4 бизнес-процесс; БП: Набор связанных, структурированных действий или задач, которые служат определенной бизнес-цели.
Примечание - Сложные бизнес-процессы могут включать много участников и могут состоять из других бизнес-процессов. Самый простой бизнес-процесс с участием двух участников называется бизнес-транзакцией.
3.5 бизнес-сфера: Категория разложимых бизнес-областей или областей процессов (на самом низком уровне иерархии бизнес-областей).
Примечание - Это означает, что бизнес-сфера объединяет другие бизнес-сферы, области процессов или варианты использования бизнес-процессов.
3.6 грузоотправитель: Лицо, которое отправляет товар сам или другой стороне в коносаменте или эквивалентном документе.
Примечание - Грузоотправитель может быть владельцем товара или экспедитором, который отправляет товары от имени своего принципала.
3.7 грузополучатель: Лицо, доставляющее за границу груз в страну по договору с перевозчиками, например, судоходные компании, экспедиторы.
3.8 инспекционно-карантинное агентство: Организация, которая доставляет грузы в страну по контракту с перевозчиками, например, судоходные компании, экспедиторы.
3.9 информационная модель: Абстрактное, формальное представление многих видов объектов реального мира, например, деловые документы, заказы, транспортные механизмы, например грузовики, контейнеры, корабельные отсеки и/или абстрактные объекты, например, для лиц, используемых в биллинговой системе.
Примечание - Объекты имеют имя, свойства и связи с другими объектами. Информационная модель предоставляет средства для описания информации в интересующей области без ограничения того, как это описание отображается в фактической реализации в программном обеспечении.
3.10 компания осуществляющая погрузки/разгрузки: Компания, которая осуществляет погрузку или разгрузку грузов от имени импортеров, экспортеров и судоходных компаний.
3.11 логистический пункт: Определенное пространство, установленное как основное средство для транспорта при осуществлении операций транспортирования.
Примечание - Логистика может быть классифицирована на транспортный маршрут, конечные и промежуточные точки; точки логистики являются точками и включают в себя терминал и таможенный склад.
3.12 область процесса: Категория общих случаев использования бизнес-процессов.
3.13 перевозчик (поставщик транспортных услуг): Государственная или частная фирма или корпорация, которая перевозит чужие товары по суше, морю или по воздуху по заявленной ставке фрахта.
Примечание - В соответствии с государственным регулированием, перевозчик обязан перевозить все предлагаемые товары, если имеются свободные места и оплаченный установленный тариф.
3.14 пользователь транспортного сервиса: Производитель, грузоотправитель, грузополучатель, склад, терминал, поставщик инспекционных услуг или другое физическое или юридическое лицо, использующее услуги (работы), предоставляемые (выполняемые) транспортными предприятиями.
3.15 поставщик инспекционных услуг: Лицо, осуществляющее подсчет и проверку статуса груза, когда грузы загружены или выгружены из транспортных средств.
3.16 производитель: Лицо, компания или страна, которая производит, выращивает или поставляет товары.
3.17 сервисный репозиторий: Лицо или организация, делающие информацию о веб-сервисе доступной для любого потенциального заявителя.
Примечание - Тот, кто решает область действия брокера. Публичные брокеры широко доступны, но частные брокеры доступны только в ограниченных количествах для общественности.
3.18 скоропортящиеся товары: Товары, которые должны быть использованы в течение короткого периода времени.
3.19 субъект предпринимательской деятельности: Значение для бизнеса, которое разделяется между двумя или более типами деловых партнеров в совместном бизнес-процессе, например, продукт, заказ, аккаунт.
3.20 судоходная компания: Компания, которая регулярно курсирует между портами и предоставляет услуги по перевозке грузов в обмен на сборы.
3.21 холодная цепь: Регулируемая температура цепочки поставок.
Примечание - Непрерывная серия операций по хранению и распределению, которые поддерживают заданный температурный диапазон. Он используется для продления и обеспечения срока годности таких продуктов, как свежие сельскохозяйственные продукты, морепродукты, замороженные продукты, фотопленка, химикаты и фармацевтические препараты.
3.22 экспедитор: Организатор перевозки товара от имени продавца или покупателя.
Примечание - Во многих случаях экспедитор также объединяет несколько небольших отправлений в одно более крупное, чтобы использовать более выгодные тарифы на перевозку. В большинстве случаев экспедитор принимает на себя юридические обязательства выступать в качестве перевозчика.
В настоящем стандарте применены следующие сокращения:
CFS - Контейнерные перевозки станции;
CY - Контейнерный двор;
HTTP - Гипертекстовый транспортный протокол;
SMTP - Простой почтовый транспортный протокол;
TCP/IP - Протокол управления передачей/Интернет-протокол;
UML - Унифицированный язык моделирования.
На рисунке 1 приведены грузовые перевозки, осуществляемые местными перевозчиками, и трансграничные перевозки. Эти перевозчики доставляют грузы от производителя (фермера или рыболовства) или производства клиенту через логистическую базу в глобальной цепочке поставок. Настоящий стандарт охватывает цепь поставок от производителя или производства через клиента, место происхождения до места назначения.

Движение грузов
Внутренний транспорт
Трансграничные перевозки
Осмотр
Рисунок 1 - Движение груза от производителя к клиенту в цепочке поставок
Данная информация будет передана соответствующим участвующим бизнес-объектам (например, поставщику инспекционных услуг). Обмен такой информацией, как сельскохозяйственный сертификат происхождения, сельскохозяйственные товары и статус, а также целостность продукции (в отношении сельскохозяйственных химикатов или радиоактивных материалов) улучшит видимость и надежность перевозимых товаров (в отношении содержащихся или не содержащихся товаров). В отличие от упакованных товаров, сельское хозяйство и скоропортящиеся товары транспортируют через нестандартные упаковочные единицы от отправителя к получателю, а качество и безопасность для сельскохозяйственных товаров является наиболее важным фактором при транспортировании. В пищевой промышленности компания должна производить пищевые продукты с использованием сырья для сельского хозяйства, например, кукуруза или лосось. Потребители хотят знать подробную информацию о сырье или продукте, независимо от того, были ли обнаружены остаточные сельскохозяйственные химикаты или радиоактивные вещества, которые могут оставаться в сельскохозяйственных товарах, в продуктах сельского хозяйства или скоропортящихся пищевых продуктах, или они превышают допустимые пределы. Глобальная торговля продовольственными товарами будет расширена, а логистические услуги, такие как транспортирование по холодной цепи, будут иметь большую ценность.
Холодная цепь - это цепочка поставок с контролем температуры. Непрерывная холодная цепь - это непрерывный ряд операций по хранению и распределению, которые поддерживают заданный температурный диапазон. Его используют для продления и обеспечения срока годности таких продуктов, как свежие сельскохозяйственные продукты, морепродукты, замороженные продукты, фотопленка, химикаты и фармацевтические препараты.
Для того чтобы использовать информацию во внутренних системах и интегрировать ее с системами, развернутыми торговыми партнерами, эта информация должна быть семантически согласованной и иметь формат, понятный для всех сторон. Политика для работы в соответствии с этими правилами заключается в том, что все хозяйствующие субъекты, желающие взаимодействовать с другими деловыми партнерами для содействия электронной торговле с использованием описанных инструментов, должны следовать определенным стандартам практики обмена информацией. Настоящий стандарт является основным стандартом взаимодействия для всех предприятий, желающих получить выгоду от полученной эффективности в качестве члена-пользователя. Он включает в себя транспортные данные, чтобы удовлетворить требования как предприятий, так и федеральные органы исполнительной власти.
Настоящий стандарт не ограничивает требования таможенных, регулирующих органов и органов безопасности при пересечении границ, но включает элементы данных, которые могут потребовать таможенные органы, сельскохозяйственные организации и другие вовлеченные организации.
Настоящий стандарт ориентирован на перевозку сельскохозяйственной продукции, а также других продуктов, и его не следует путать с сельскохозяйственными стандартами, установленными другими организациями по стандартизации для регулирования пищевых продуктов. Настоящий стандарт предназначен только для мониторинга грузовых условий на предмет сохранности, качества и надежности агропродовольственных и скоропортящихся товаров на транспорте.
Одним из первых требований для построения системы контроля состояния груза и связанной с ним информации во время транспортирования является создание архитектурной основы. Цель данной структуры состоит в том, чтобы предоставить общую информацию об элементах, которые допускается использовать для оценки состояния агропродовольственных и скоропортящихся товаров, перевозимых из пункта отправления в пункт назначения.
Требования к системе контроля за состоянием груза приведены в таблице 1.
|
Наименование показателя |
Требования |
Описание |
|
Бизнес и технологическая интеграция по всей цепочке |
Функциональное разделение системы на составляющие компоненты подсистемы. Спецификация системно-компонентных отношений. Спецификация интерфейсов компонентов. Определение моделей информационной инфраструктуры предприятия |
Развивает общую инфраструктуру (архитектуру фреймворка). Горизонтальная интеграция через сети стоимости. Комплексная цифровая интеграция техники. Вертикальная интеграция и сетевые производственные системы. Коммуникация между человеком, машинами и ресурсами. Концептуальные/информационные модели важных информационных объектов, указанных при транспортировке в цепочки поставок |
|
Гибкая структура |
Спецификация БП между предприятиями (например, в цепочке поставок), на предприятии |
Динамичный бизнес и инженерный процесс. Специальная сеть - динамическая настройка. Простая интеграция приложений |
|
Интеллектуальная система, основанная на знаниях |
Определение механизмов сбора, обмена и архивирования данных. Определение механизмов для определения контекста, хранения, доступа и обмена результатами анализа о составе, возможностях и/или работе производственного предприятия |
Обеспечивает оптимизированное принятие решений. С помощью моделирования или анализа данных (с использованием больших данных, облачных технологий). Сокращение ненужных расходов путем моделирования |
|
Оценка эффективности |
Определение свойств и взаимосвязей между ресурсами предприятия для обеспечения управления ресурсами предприятия |
Управление ресурсами. Устойчивость: энергоэффективность. Разрабатывает ключевые показатели эффективности |
|
Управление рисками на основе правил |
- |
Обнаружение проблемы и оповещение. Автоопределение и мониторинг. Построить репозиторий рисков: классифицировать ошибки (проблемы, сбои) и причины |
Необходима деловая и технологическая интеграция во всей цепочке. Для этого используют корпоративный подход к архитектуре. Кроме того, необходима горизонтальная и вертикальная интеграция, чтобы все стороны могли получить доступ к общей информации, которая обеспечит поступление товаров на рынок в ожидаемом состоянии, без заражения и в приемлемом состоянии качества.
Архитектура должна иметь гибкую структуру и обеспечивать интеграцию в унаследованные системы без нарушения работы систем, кроме интерфейсных связей.
Архитектура должна соответствовать моделям интеллектуальных транспортных систем и учитывать современные примеры архитектуры больших данных и облачных технологий, чтобы помочь сохранить жизнеспособность системы для будущей адаптации.
Системе необходимо оценивать производительность. Для этого требуются ключевые показатели эффективности/индикаторы для определения эффективности системы мониторинга состояния, а также возможность корректировки, при необходимости, для изменения компонентов системы.
Риски, такие как испорченные агропродовольственные товары и скоропортящиеся продукты, проходящие инспекции, необходимо оценивать как с точки зрения системы, так и с точки зрения человека.
Структура архитектуры должна быть независимой от аппаратной системы, масштабируемой по своей структуре и, насколько это возможно, многократно используемой. Структура архитектуры также должна определять все необходимые БП и низкоуровневые функции как простые сервисные компоненты. Эти компоненты хранят в хранилище сервисов. Они могут быть использованы как есть или составлены (собраны) в более сложные службы по мере необходимости. Пользователи и другие организации могут получить доступ к этому хранилищу, используя стандартные протоколы связи, такие как TCP/IP, HTTP, веб-сервис и SMTP. Набор служб, необходимых для обработки этих данных, и последовательность, в которой их выполняют, определяют дополнительной внешней логикой, как правило, написанной на Java или любом другом объектно-ориентированном языке.
На рисунке 2 приведена структура архитектуры, которая может быть полезна при реализации настоящего стандарта. Первый столбец показывает ключевые категории для архитектуры. К ним относят БП, анализ данных, ресурсные данные и инфраструктура связи.

Рисунок 2 - Архитектурный каркас для контроля состояния груза при транспортировании
Через строки для каждой из этих категорий есть ключевые компоненты. БП для сельскохозяйственных и морских продуктов включают в себя их истории, а также истории переработанных товаров, продуктов, а также транспортных систем, необходимых для доставки агропродовольственных и скоропортящихся продуктов.
Чтобы иметь управленческую информацию для оценки показателей эффективности и других инструментов управления, архитектура должна включать методологии проверки, а также способы сбора этих данных и историю использованных систем проверки. Безопасность - ключевой компонент системы данных, помогающий избежать заражений и крупных инфекций среди населения.
Для выявления испорченных продуктов необходимы данные о ресурсах, позволяющие быстро определить любой шаг в цепочке поставок, начиная с производства, розничной продажи, проверки, транспортирования компонентов и происхождения сырья. Это критически важно в процессе управления рисками.
Поскольку архитектурная структура должна быть независимой от аппаратной системы, коммуникационная инфраструктура архитектуры определяется на высоком уровне коммуникационных возможностей. Интернет вещей находится в стадии разработки, радиосвязь используют для мониторинга дорог, веб-сервис является стандартом связи для подключения партнеров по цепочке поставок, а обработка изображений и голоса также являются жизнеспособными вариантами подключения. Подключенные устройства вписывают в одну интернет-категорию.
Области надежность, безопасность и качество при транспортировании являются наиболее важными факторами в глобальной цепочке поставок. Информацию о состоянии груза допускается получать и обрабатывать, начиная с места отправки до места назначения. Информация о грузе включает в себя: температуру, влажность, целостность грузового пакета (или коробки), и информации об осмотре.
На рисунке 3 приведен рабочий процесс контроля состояния груза при транспортировании. Товары производят на ферме или на заводе-изготовителе. Оттуда начинается процесс перемещения по цепочке поставок. На протяжении всей цепочки поставок контролируют ее состояние, и необходим как минимум один раз тщательный осмотр в процессе цепочки поставок. Другие процессы проверки могут состоять из контроля товаров во время транспортирования. Если обнаруживают какие-либо проблемы, связанные с условиями, описанными ниже, груз подлежит более тщательной проверке.

Рисунок 3 - Рабочий процесс, включая процесс проверки для контроля состояния груза во время транспортирования
Информация о состоянии груза, определенная в настоящем стандарте, должна включать следующую информацию:
- кто генерирует информацию о состоянии груза;
- кто отправляет или получает информацию о состоянии груза;
- уникальный идентификатор, который идентифицирует груз;
- история состояния груза при транспортировании;
- соответствующие лица, которые участвуют в движении товаров, например, грузоотправитель, грузополучатель, экспедитор, поставщик транспортных услуг;
- информация о грузе.
Данная информация о состоянии груза будет создана или обработана поставщиком транспортных услуг или пользователем транспортных услуг. Подробная информация о состоянии груза приведена в 5.3.2.4.
В таблице 2 приведено структурированное содержание и соответствующие БП. Сфера деятельности в основном разделена на транспортирование, погрузку и разгрузку, проверку и статус с целью минимизации потенциального перекрытия областей. Транспорт покрывает движение груза с использованием транспортных средств. Он разделен на трансграничные импортно-экспортные перевозки, внутренние перевозки и перевалку. Погрузка и разгрузка охватывает процессы погрузки, разгрузки и выгрузки перевозимого груза на терминале, в порту, на железнодорожной станции и т.д. В случае хранения она охватывает ввоз и вывоз груза в терминале, порту, сарай и т.д. для перемещения груза. Инспекция охватывает процессы, происходящие между пользователями и государственными органами или частным поставщиком инспекционных услуг; он может варьироваться от страны к стране.
|
Сфера бизнеса |
Область процесса |
БП |
|
Транспорт для сельскохозяйственных товаров |
Внутренний транспорт |
Заявка на внутренний транспорт |
|
Экспортный транспорт |
Заявка на экспортный транспорт | |
|
Импортный транспорт |
Заявка на импортный транспорт | |
|
Перевалка |
Заявка на перегрузку | |
|
Погрузка и разгрузка сельскохозяйственных товаров |
Разгрузочный |
Заявка на разгрузку |
|
Загрузка |
Заявка на загрузку | |
|
Инспекция сельскохозяйственных товаров |
Осмотр |
Заявка на осмотр |
|
Статус |
Отчет о состоянии транспорта |
Заявка на отчет о состоянии транспорта |
|
Отчет о состоянии проверки |
Заявка на отчет о состоянии проверки |
В таблице 3 приведены электронные сообщения, которые используются БП.
|
БП |
Сотрудничество |
Операция |
Примечания |
|
Заявка на внутренний транспорт |
Процесс подачи заявки на внутренний транспорт |
Подать заявку на внутренний транспорт |
Запрос планов выполнения транспорта |
|
Получить заявку на внутренний транспорт |
- | ||
|
Уведомление о результате |
Планы выполнения перевозок | ||
|
Заявка на экспортный транспорт |
Обработка заявки на экспортный транспорт |
Подать заявку на экспортный транспорт |
Запрос планов выполнения транспорта |
|
Получить заявку на экспортный транспорт |
- | ||
|
Уведомление о результате |
Планы выполнения перевозок | ||
|
Заявка на импортный транспорт |
Обработка заявки на импортный транспорт |
Подать заявку на импортный транспорт |
Запрос планов выполнения транспорта |
|
Получить заявку на импортный транспорт |
- | ||
|
Уведомление о результате |
Планы выполнения перевозок | ||
|
Заявка на перегрузку |
Обработка заявки на перегрузку |
Подать заявку на перегрузку |
Процесс обрабатывают вне контекста мониторинга состояния |
|
Получить заявку на перегрузку | |||
|
Уведомление о результате | |||
|
Заявка на разгрузку |
Обработка заявки на разгрузку |
Подать заявку на разгрузку |
Процесс обрабатывают вне контекста мониторинга состояния |
|
Получить заявку на разгрузку | |||
|
Уведомление о результате | |||
|
Заявка на загрузку |
Обработка заявки на загрузку |
Подать заявку на загрузку |
Процесс обрабатывают вне контекста мониторинга состояния |
|
Получить заявку на загрузку | |||
|
Уведомление о результате | |||
|
Заявка на осмотр |
Заявка на процесс проверки |
Подать заявку на проверку |
Процесс обрабатывают вне контекста мониторинга состояния |
|
Получить заявку на осмотр | |||
|
Уведомление о результате | |||
|
Заявка на отчет о состоянии транспорта |
Обработка заявки на отчет о состоянии транспорта |
Подать заявку на отчет о состоянии транспорта |
Процесс обрабатывают вне контекста мониторинга состояния |
|
Получить заявку на отчет о состоянии транспорта | |||
|
Уведомление о результате | |||
|
Заявка на отчет о состоянии проверки |
Обработка заявки на отчет о состоянии проверки |
Подать заявку на отчет о состоянии проверки |
Запрос статуса перевозки |
|
Получить заявку на отчет о состоянии проверки |
Статус перевозки. Запрос статуса транспорта | ||
|
Уведомление о результате |
Состояние транспортного процесса |
5.3.1 Бизнес-требования
Деловые требования сосредоточены на необходимых проверках состояния груза на протяжении всего движения груза и включены в статус состояния груза на протяжении всего его движения до конечного пункта назначения.
Проведение идентификации представлено в [1] и [2].
Требования к надежности включают в себя проверку движения груза; проверку предполагаемого времени прибытия, поддержка "Точно-в-срок". Также требования к надежности включают проверку контейнера на предмет вскрытия во время транспортирования.
Требования по безопасности включают в себя информацию о сырье и готовой продукции. Также в рамках требований осуществляют проверку статуса груза, контрабандных продуктов или упаковочных материалов. В требования включена проверка отслеживания грузов при транспортировании; на производстве и хранении.
Требования к качеству включают проверку состояния грузов при транспортировании, особенно при транспортировании по холодной цепи. Также необходимо учитывать состояние груза: температура, влажность, открыта ли тара, вибрация, перегрузка.
Для оценки вышеупомянутых факторов необходимо собирать, анализировать данные и предоставлять результаты поставщику транспортных услуг и пользователю. Поэтому, когда поставщик транспортных услуг перевозит грузы между логистическими базами, как показано ниже (данные логистические базы включают заказчика транспортных услуг, пользователя транспортного обслуживания, отправителя, инспекционный центр, склад, порт, терминал, станцию, получателя и т.д.), документ, касающийся движения груза, статуса и информации о проверке, обновляют в течение всего процесса. На рисунке 4 приведена конфигурация части единой системы грузоперевозок для обеспечения надежной и безопасной перевозки и качества груза.

|
|
Партия |
|
Пользователь транспортного сервиса |
|
Поток информации и физического груза |
|
|
Электронный документ |
|
Логистические базы |
Рисунок 4 - Конфигурация общей структуры для поддержки надежного и безопасного транспортирования и качества груза
Электронный документ и груз связаны на протяжении всего процесса. Электронный документ обменивается между субъектами предпринимательской деятельности и содержит информацию о движении груза, статусе и результатах проверок.
Разработка необходимой информационной модели требует анализа бизнес-требований и связанных БП с использованием методологии моделирования международного стандарта. Должно быть полное понимание информации и движения товаров. На рисунке 5, который представляет собой диаграмму последовательности процедуры экспорта, приведены некоторые из этих потоков, включающие пример бизнес-операций и операций, когда "Грузоотправитель" доставляет грузы "Грузополучателю" в случае экспортного БП.

Рисунок 5 - Диаграмма последовательности перевозок грузов в случае экспортного БП
5.3.2 Детали бизнес-процессов
5.3.2.1 Общие положения
БП включают три основных вида деятельности, которые подробно описаны ниже. Это движение грузового транспорта, инспекционная служба во время транспортирования и мониторинг информации о состоянии груза во время транспортирования.
5.3.2.2 Перевозка грузов
Диаграмма вариантов использования высокоуровневого UML, приведенная на рисунке 6, описывает бизнес-субъекты, которые вовлечены в БП и их зависимости в БП "Управление транспортированием товаров". БП "Управление перевозками грузов" включает в себя участвующие организации, такие как грузоотправитель, грузополучатель, перевозчик, инспектор и т.д. и включает в себя процессы делового сотрудничества, такие как мониторинг информации о состоянии груза во время перевозки, а также внутренних и международных перевозок. В таблице 4 приведено описание процесса, например, предварительное условие, определение и исключение в отношении БП "Управление транспортированием товаров" среди пользователей транспортной службы, таких как грузоотправитель, грузополучатель, поставщик транспортных услуг, например, внутренний перевозчик, международный перевозчик.

Рисунок 6 - Схема использования БП "Управление транспортированием товаров", включая процесс сотрудничества с участвующими организациями
|
Наименование процесса |
Описание |
|
Предварительные условия |
Производитель должен иметь такой груз, как агропродовольственные товары и скоропортящиеся товары, и между отправителем и получателем начинается торговля |
|
Начало процесса |
После торговли БП "Транспортирование товаров" начинается, когда заказчик транспортных услуг запрашивает инспекцию сельскохозяйственных товаров у поставщика инспекционных услуг перед внутренним или трансграничным транспортированием |
|
Определения |
Транспортная служба запрашивает грузы к поставщику транспортных услуг из одного места в другое. Таким образом, транспортирование в этом БП включает в себя внутренние и международные перевозки |
|
Окончание процесса |
Поставщик транспортных услуг доставляет груз назначенному получателю |
|
Исключения |
Поставщик транспортных услуг может отклонить запрос на транспортирование от пользователя транспортных услуг |
|
Условия размещения |
- |
На рисунке 7 приведен БП "Управление грузоперевозками, включая электронные документы". Данный БП отражает последовательность действий между пользователем транспортной службы и поставщиком транспортной услуги, в которую пользователь транспортной службы включает грузоотправителя, грузополучателя или экспедитора. Поставщик транспортных услуг включает в себя трансграничного перевозчика или местного перевозчика. Данный БП начинают, когда пользователь службы транспорта отправляет "запрос на транспортирование" поставщику транспортных услуг. Затем поставщик транспортных услуг забирает груз из места происхождения и доставляет его в пункт назначения. Во время транспортирования или хранения поставщик транспортных услуг отправляет информацию о состоянии груза или транспортирования пользователю транспортных услуг.

Рисунок 7 - БП "Управление грузоперевозками, включая электронные документы"
5.3.2.3 Инспекционная служба при транспортировании
В подпункте приведены четыре схемы, которые предлагают различные представления о процессе проверки во время движения груза от пункта отправления до пункта назначения. Каждый отражает свой взгляд на перспективы.
Рисунок 8 приводит процесс проверки в рамках всего процесса отправки. Этот процесс включает в себя две проверки. Для отправки груза до конечного пункта назначения получателю показан 21 шаг. Во время этого процесса есть два запроса на проверку:
- на шаге 1, покидая производителя/грузоотправителя;
- на шаге 11, покидая терминал/внутреннее депо.

Рисунок 8 - Схема последовательности при экспорте товаров с проверкой
Есть также два результата проверки:
- на шаге 6, подготовка к трансграничной перевозке;
- на шаге 15, также подготовка к трансграничной перевозке.
Для целей настоящего стандарта данные этапы проверки ориентированы на сельскохозяйственные продукты питания и скоропортящиеся товары. Инспекторы выполнят следующее:
- исследуют насекомых, радиоактивные вещества, сельскохозяйственные химикаты, содержание тяжелых металлов, стойкие органические загрязнители, вредные организмы сельскохозяйственных продуктов и скоропортящиеся товары, которые перевозят или хранят;
- выявляют контрабандную сельскохозяйственную продукцию или упаковочные материалы, которые могут содержать инвазивные виды;
- осматривают деревянные поддоны, которые могут скрыть личинки древесных насекомых, готовых атаковать местные деревья или питомник;
- определяют, отсутствуют ли вредители в импортируемом сельскохозяйственном товаре (например, фрукты и овощи).
Рисунок 9 также связан с проверкой и приводит более подробную информацию о пяти этапах, определенных в этом процессе. Он также определил ответственные стороны пользователя инспекционной службы, поставщика транспортных услуг и поставщика инспекционной службы. Поставщик инспекционных услуг несет ответственность за подготовку результатов инспекции.

Рисунок 9 - Схема последовательности проверки службы
На рисунке 10 приведен еще один вид процесса проверки, на котором показана схема использования БП между заказчиком службы проверки или пользователем и поставщиком проверки и необходимой совместной работы пользователя и поставщика службы транспорта.

Рисунок 10 - Схема вариантов использования службы инспекции при транспортировании
В таблице 5 приведено описание БП "Инспекционная служба". Таблица содержит информацию о процессе проверки, когда пользователь инспекционной службы отправляет поставщику инспекционной услуги сообщение о том, что товар готов к проверке. Он заканчивается, когда поставщик инспекционных услуг отправляет результаты инспекции пользователю инспекционной службы. Отчет может также задержать отгрузку в случае возникновения проблемы.
|
Наименование процесса |
Описание |
|
Предварительные условия |
Пользователь инспекционной службы |
|
Начало процесса |
Пользователь инспекционной службы отправляет запрос инспекционной службы агропродовольственных товаров и скоропортящихся продуктов поставщику инспекционной службы |
|
Определения |
Пользователь инспекционной службы проверяет груз на предмет сельскохозяйственных продуктов и скоропортящихся продуктов перед бизнес-операцией, такой как импорт, экспорт, производство, распределение и т.д. - изучить наличие насекомых, радиоактивных веществ, сельскохозяйственных химикатов, содержания тяжелых металлов, стойких органических загрязнителей, вредных организмов и т.д. сельскохозяйственных товаров, которые перевозят, хранят и т.д.; - контрабандная сельскохозяйственная продукция или упаковочные материалы, которые могут содержать инвазивные виды; - деревянные поддоны, которые могут скрывать личинки древесных насекомых, готовых атаковать местные деревья или питомник; - проверить, нет ли в импортном сельском хозяйстве (например, фруктов и овощей) вредных организмов; - агротерроризм представляет собой злонамеренную попытку разрушить или уничтожить сельскохозяйственную промышленность и/или систему снабжения продовольствием населения путем намеренного использования патогенов растений или животных для причинения разрушительных болезней в сельскохозяйственных секторах |
|
Окончание процесса |
Поставщик инспекционных услуг отправляет результат инспекционной службы пользователю инспекционной службы |
|
Исключения |
- |
|
Условия размещения |
Если в результате работы государственной инспекционной службы возникла проблема, государственное учреждение может наложить определенные ограничения на пользователя инспекционной службы, например, удерживая сельскохозяйственные товары на месте, отклоняя некоторые запросы |
На рисунке 11 приведен БП "Инспекционная служба". Он демонстрирует последовательность действий между пользователем службы инспекций и поставщиком услуг инспекции, а также действия, которые могут произойти в процессе проверки. Поставщик инспекционных услуг включает в себя правительственные учреждения, такие как таможня, или частный поставщик инспекционных услуг. Этот БП начинается, когда пользователь службы инспекции отправляет "запрос инспекции" поставщику услуги инспекции. Затем пользователь инспекционной службы отправляет "запрос на вывоз" поставщику транспортных услуг (перевозчику). Затем перевозчик забирает груз у пользователя инспекционной службы и доставляет его поставщику инспекционной службы. После завершения процесса проверки поставщик инспекционных услуг отправляет результат процесса проверки пользователю инспекционной службы.

Рисунок 11 - БП "Инспекционная служба"
5.3.2.4 Мониторинг информации о состоянии груза во время перевозки
Соответствующие субъекты предпринимательской деятельности, такие как производитель, грузоотправитель, грузополучатель, перевозчик, поставщик инспекционных услуг, будут представлять данные о состоянии груза во время транспортирования в систему мониторинга, которая собирает информацию о состоянии груза. Эти данные сбора будут предоставлены соответствующим организациям, когда они захотят увидеть информацию о состоянии груза. На рисунке 12 приведена схема варианта сбора информации о состоянии груза во время транспортного БП. Таблица 6 приводит описание процесса, например, предварительное условие, определение и исключение в отношении БП "Сбор информации о состоянии груза во время транспортирования" между поставщиком информации о состоянии груза и сервером информации о состоянии груза.

Рисунок 12 - Схема сбора информации о состоянии груза во время транспортирования
|
Наименование процесса |
Описание |
|
Предварительные условия |
Соответствующие бизнес-объекты имеют обработанный БП, который обрабатывает перевозку груза от отправителя (или экспортера) к получателю (или импортеру). Для этого соответствующие хозяйствующие субъекты обмениваются электронными данными (или электронными сообщениями) между хозяйствующими субъектами или государственными агентами |
|
Начало процесса |
Этот процесс начинается с обмена электронными данными (или электронными сообщениями) до/после или при выполнении БП для перемещения груза |
|
Сценарий |
Обмениваемые электронные данные (электронное сообщение) собирают и отправляют в интегрированный центр обработки данных в качестве основных данных для информации о состоянии груза во время транспортирования, которая подтверждает данные отправителю |
|
Окончание процесса |
Соответствующие бизнес-объекты получают подтверждение получения захваченных данных из интегрированного центра обработки данных |
|
Исключения |
- |
|
Условия размещения |
Захваченные данные готовы для обработки данных, или об ошибках сообщается отправителю |
На рисунке 7 приведены действия по проверке в процессе перемещения товаров, а на рисунке 13 приведена схема последовательности действий стороны, генерирующей информацию о состоянии груза, и в какое место процесса они отправляют эту информацию, а также когда получатель экспортирует товары, включая БП проверки.

Рисунок 13 - Схема получения информации о состоянии груза во время транспортирования
Информация о состоянии груза включает в себя:
- соответствие требованиям времени прибытия в пункт проверки состояния;
- контейнер/ящик, открытый во время транспортирования;
- параметры холодной цепи: температура и влажность;
- контейнер/коробку вибрации, перегрузка.
Информацию о состоянии груза проверяют вместе со статусом перевозки на этапах 4, 8, 12, 19 и 21 в процессе движения груза.
Параметры состояния транспортирования включают в себя следующее:
- товары/партии товаров/оборудование/транспортные средства были проверены органами сельского хозяйства, продовольствия или рыболовства;
- груз/партии товаров/оборудование/транспортные средства были проверены администрацией порта;
- товары/партии товаров/оборудование/транспортные средства прошли таможенную очистку;
- груз/партии товаров/оборудование/транспортные средства перемещают по назначению;
- груз/партии товаров/оборудование прибыли в порт;
- партия товара была разделена;
- движение товаров/партий/оборудования было остановлено;
- груз/партии товаров/оборудование были переданы другому транспортному средству;
- груз/партии товаров/оборудование/транспортные средства были задержаны в пути.
На рисунке 14 приведен БП для получения информации о состоянии груза в ходе транспортного БП. На этой схеме приведена последовательность действий между состоянием груза.

Рисунок 14 - БП "Получение информации о состоянии груза во время транспортирования"
Поставщик информации о состоянии груза включает в себя грузополучателя, перевозчика, поставщика инспекционных услуг.
Бизнес-транзакция определяет простой обмен бизнес-информацией между двумя авторизованными ролями и необязательным ответом. Схема активности бизнес-транзакций приводит действия, которые две "авторизованные роли" выполняют в конкретной транзакции. Он показывает различные ответы (содержащиеся в различных информационных конвертах), которые может давать запрашивающая роль (покупатель) и отвечающая роль (в этом случае продавец), и результирующее состояние объекта. На рисунке 15 приведен БП "Сбор информации о состоянии груза во время транспортирования". Поставщик информации о состоянии груза (перевозчик) отправляет транзакцию "Отправка информации о состоянии груза во время транспортирования", сервер, который получает эту транзакцию, обрабатывает эту информацию и отправляет ответ поставщику информации.

Рисунок 15 - Бизнес-транзакция "Сбор информации о состоянии груза во время транспортирования"
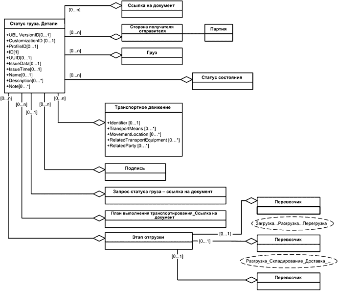
Концептуальная модель идентифицирует в бизнес-терминах основные классы сущностей и их атрибуты для каждого из хозяйствующих субъектов, которые упоминают при обмене информацией между соответствующими хозяйствующими субъектами в транспортном домене. Каноническая модель данных представляет собой согласованную формализацию (концептуальной) информационной модели с использованием основных компонентов. На рисунке 16 приведена схема классов концептуальной модели для мониторинга информации о состоянии груза по всему движению груза. Объект, называемый Транспортным движением, необходимо добавить в настоящий стандарт в процессе разработки OASIS UBL. Детали соответствуют состоянию транспортирования, как показано на рисунке 13.

Рисунок 16 - Концептуальная информационная модель
Каноническая модель данных является совместимой формализацией (концептуальной) информационной модели.
Отображение информации - это поэтапный процесс, который начинается с концептуальной информационной модели и формулирует конкретные информационные объекты, которые станут шаблоном для реализации фактических документов, обеспечивающих обмен информацией, который удовлетворяет требованиям БП. В данном случае особое внимание должно быть уделено первому рассмотрению существующих транспортных документов, которые могут быть изменены путем добавления информационных элементов для удовлетворения заявленным требованиям. Если нет "соответствия", то следует разработать новый документ "Статус груза". Транспортное движение было разработано для целей настоящего стандарта.
Этот процесс также относится к конкретным "субъектам" и ролям, которые они играют в схеме мониторинга грузов. Во-первых, должны быть определены действующие лица и их роли. Если это все еще необходимо, то следует разработать новые (например, перемещение транспорта, поставщик инспекционных услуг, пользователь инспекционных услуг в качестве ролей).
Библиография
|
[1] |
ИСО 17263:2021 (ISO 17263:2012) |
Интеллектуальные транспортные системы. Автоматическая идентификация транспортных средств и оборудования. Параметры системы (Intelligent transport systems - Automatic vehicle and equipment identification - System parameters) |
|
[2] |
ISO/TS 24533:2012 |
Интеллектуальные транспортные системы. Электронный обмен информацией для содействия движению груза и его межмодульному переносу (Intelligent transport systems - Electronic information exchange to facilitate the movement of freight and its intermodal transfer - Road transport information exchange methodology) |


