Утв. и введен в действие приказом Федерального агентства по техническому регулированию и метрологии от 11 августа 2020 г. N 44-пнст
Предварительный национальный стандарт ПНСТ 435-2020 (ИСО 16300-2:2019)
"УМНОЕ ПРОИЗВОДСТВО. ИНТЕРОПЕРАБЕЛЬНОСТЬ ЕДИНИЦ ВОЗМОЖНОСТЕЙ ДЛЯ ПРОМЫШЛЕННЫХ ПРИКЛАДНЫХ РЕШЕНИЙ. Часть 2. ШАБЛОНЫ ВОЗМОЖНОСТЕЙ И КАТАЛОГИЗАЦИЯ ПРОГРАММНЫХ БЛОКОВ"
Smart manufacturing. Interoperability of capability units for manufacturing application solutions. Part 2. Capability templates and software unit cataloguing
ОКС 25.040.01
Срок действия - с 1 января 2021 г.
до 1 января 2024 г.
Предисловие
1 Подготовлен Акционерным обществом "Всероссийский научно-исследовательский институт сертификации" (АО "ВНИИС") и Акционерным обществом "Российская венчурная компания" (АО "РВК") на основе собственного перевода на русский язык англоязычной версии стандарта, указанного в пункте 4
2 Внесен Техническим комитетом по стандартизации ТК 194 "Кибер-физические системы"
3 Утвержден и введен в действие Приказом Федерального агентства по техническому регулированию и метрологии от 11 августа 2020 г. N 44-пнст
4 Настоящий стандарт является модифицированным по отношению к международному стандарту ИСО 16300-2:2019 "Системы автоматизации и интеграция. Интероперабельность единиц возможностей для промышленных прикладных решений. Часть 2. Шаблоны возможностей и каталогизация программных блоков" (ISO 16300-2:2019, "Automation systems and integration - Interoperability of capability units for manufacturing application solutions - Part 2: Capability templates and software unit cataloguing", MOD) путем изменения отдельных фраз (слов, значений показателей, ссылок), которые выделены в тексте курсивом. Внесение указанных технических отклонений направлено на учет потребностей национальной экономики Российской Федерации.
Наименование настоящего стандарта изменено относительно наименования указанного международного стандарта для приведения в соответствие с ГОСТ Р 1.5-2012 (пункт 3.5).
Сведения о соответствии ссылочных национальных стандартов международным стандартам, использованным в качестве ссылочных в примененном международном стандарте, приведены в дополнительном приложении ДА.
Сопоставление структуры настоящего стандарта со структурой указанного международного стандарта приведено в дополнительном приложении ДБ
5 Некоторые элементы настоящего стандарта могут быть объектами патентных прав. Международная организация по стандартизации (ИСО) не несет ответственности за установление подлинности каких-либо или всех таких патентных прав
Введение
В серии стандартов ПНСТ "Умное производство. Интероперабельность единиц возможностей для промышленных прикладных решений" рассмотрены требования пользователей и поставщиков производственного программного обеспечения (ПО) к интероперабельности ПО в области промышленной автоматизации.
Требования пользователей к интероперабельности ПО включают:
- интеграцию прикладной системы автоматизации путем объединения возможностей компонентов ПО из различных источников;
- замену одного компонента в модуле ПО на другой компонент с обеспечением эквивалентных возможностей, необходимых прикладной системе автоматизации;
- интеграцию возможностей модуля ПО с одной платформы системы ресурсов на другую платформу;
- валидацию и верификацию соответствия возможностей модуля ПО требованиям прикладной системы автоматизации.
Требования поставщиков к интероперабельности ПО включают:
- представление набора возможностей компонента ПО, используемого в модуле ПО;
- верификацию возможности компонента ПО быть частью требуемой возможности модуля ПО;
- каталогизацию модулей ПО с точки зрения возможностей для поддержки интероперабельности в прикладной системе автоматизации и обеспечения широкого распространения модулей.
В серии стандартов ПНСТ "Умное производство. Интероперабельность единиц возможностей для промышленных прикладных решений" также рассмотрены службы интероперабельности ПО, которые предоставляют:
- доступ к описанию возможностей ПО для обеспечения оценки интероперабельности;
- поиск и определение размещения соответствующих модулей и компонентов ПО, предпочтительно автоматическое и с использованием поисковых систем;
- представление зависимостей между компонентами ПО для приложения автоматизации, размещенного на конкретной платформе системы.
Возможности ПО определены как набор функций и служб с набором критериев для оценки качества функционирования поставщика возможностей и характеризуют, как и что может делать ПО. В ГОСТ Р ИСО 16100-1 - ГОСТ Р ИСО 16100-6 определен метод описания возможностей производственного ПО с использованием профиля возможностей модуля производственного ПО (MSU). По ГОСТ Р ИСО 16100-1 - ГОСТ Р ИСО 16100-6 компонент ПО включен в MSU, а также предоставлен способ обмена возможностями MSU в качестве информации посредством профиля возможностей. Профилирование возможностей ПО является основой для обеспечения служб интероперабельности ПО. ГОСТ Р ИСО 16100-1 - ГОСТ Р ИСО 16100-6 являются основополагающими для серии стандартов ПНСТ "Умное производство. Интероперабельность единиц возможностей для промышленных прикладных решений".
1 Область применения
Настоящий стандарт определяет шаблоны возможностей модуля программного обеспечения (ПО) решения автоматизации, которые могут быть сопоставлены с функциональными требованиями целевого производственного приложения.
Настоящий стандарт определяет разработку и управление каталогом модулей ПО с точки зрения свойств возможностей и правила отображения из профилей возможностей в каталог модулей ПО.
2 Нормативные ссылки
В настоящем стандарте использованы нормативные ссылки на следующие стандарты;
ГОСТ Р ИСО 16100-1 Системы промышленной автоматизации и интеграция. Профилирование возможности интероперабельности промышленных программных средств. Часть 1. Структура
ГОСТ Р ИСО 16100-2 Системы промышленной автоматизации и интеграция. Профилирование возможности интероперабельности промышленных программных средств. Часть 2. Методология профилирования
ГОСТ Р ИСО 16100-3 Системы промышленной автоматизации и интеграция. Профилирование возможности интероперабельности промышленных программных средств. Часть 3. Службы интерфейса, протоколы и шаблоны возможностей
ГОСТ Р ИСО 16100-4 Системы промышленной автоматизации и интеграция. Профилирование возможности интероперабельности промышленных программных средств. Часть 4. Методы аттестационных испытаний, критерии и отчеты
ГОСТ Р ИСО 16100-5-2017 Системы промышленной автоматизации и интеграция. Профилирование возможности интероперабельности промышленных программных средств. Часть 5. Методология согласования конфигураций профилей с помощью многоцелевых структур классов возможностей
ГОСТ Р ИСО 16100-6 Системы промышленной автоматизации и интеграция. Профилирование возможности интероперабельности промышленных программных средств. Часть 6. Службы и протоколы интерфейса для сопоставления профилей, основанных на многоцелевых структурах классов возможностей
Примечание - При пользовании настоящим стандартом целесообразно проверить действие ссылочных стандартов в информационной системе общего пользования - на официальном сайте Федерального агентства по техническому регулированию и метрологии в сети Интернет или по ежегодному информационному указателю "Национальные стандарты", который опубликован по состоянию на 1 января текущего года, и по выпускам ежемесячного информационного указателя "Национальные стандарты" за текущий год. Если заменен ссылочный стандарт, на который дана недатированная ссылка, то рекомендуется использовать действующую версию этого стандарта с учетом всех внесенных в данную версию изменений. Если заменен ссылочный стандарт, на который дана датированная ссылка, то рекомендуется использовать версию этого стандарта с указанным выше годом утверждения (принятия). Если после утверждения настоящего стандарта в ссылочный стандарт, на который дана датированная ссылка, внесено изменение, затрагивающее положение, на которое дана ссылка, то это положение рекомендуется применять без учета данного изменения. Если ссылочный стандарт отменен без замены, то положение, в котором дана ссылка на него, рекомендуется применять в части, не затрагивающей эту ссылку.
3 Термины и определения
В настоящем стандарте применены термины по ГОСТ Р ИСО 16100-3, ГОСТ Р ИСО 16100-4, ГОСТ Р ИСО 16100-5, а также следующие термины с соответствующими определениями:
3.1 профиль возможности (capability profile): Экземпляр шаблона возможности, заполненный значениями, соответствующими целевому модулю производственного программного обеспечения.
3.2 шаблон возможности/шаблон (capability template/template): Схема, представляющая класс возможности.
3.3 хранилище шаблонов возможности (capability template repository): База данных для хранения шаблонов возможности.
3.4
|
единица, модуль производственного программного обеспечения (manufacturing software unit): Класс ресурса программного обеспечения, состоящего из одного или более компонентов производственного программного обеспечения, выполняющего определенную функцию в рамках производственной деятельности, одновременным поддерживанием механизма обмена общей информацией с другими единицами.
Примечание - Единица программного обеспечения может быть смоделирована, используя язык UML в качестве объекта программного обеспечения.
[ГОСТ Р ИСО 16100-1-2012, пункт 3.18]
|
Примечание - В настоящем стандарте "модуль возможностей" означает "модуль производственного программного обеспечения (MSU)".
3.5 элемент возможности (capability element): Элемент, указывающий на то, что конкретная возможность поддерживается сущностью или модулем производственного программного обеспечения, к которому принадлежит элемент.
3.6 словарь описания возможностей программного обеспечения (software capability description dictionary): Набор производственных данных в элементах возможностей для описания возможностей программного обеспечения, где все производственные данные однозначно идентифицируемы.
3.7 каталог модулей программного обеспечения (software unit catalogue): Набор профилей возможностей с использованием одного шаблона возможностей, представляющего собой один или несколько модулей производственного программного обеспечения для одного производственного действия в дереве действий.
3.8 каталогизация программных модулей (software unit cataloguing): Процесс создания каталога модулей программного обеспечения.
3.9 поставщик MSU (MSU provider): Сущность, предоставляющая модули производственного программного обеспечения, которые зарегистрированы в каталоге модулей программного обеспечения.
4 Сокращения
В настоящем стандарте применены следующие сокращения:
CSS - структура класса возможности (Capability Class Structure);
MDD - производственные данные (Manufacturing Domain Data);
MDM - производственная модель (Manufacturing Domain Model);
MSU - модуль производственного программного обеспечения (Manufacturing Software Unit).
5 Общие сведения о каталоге модулей программного обеспечения
5.1 Профилирование возможности по ГОСТ Р ИСО 16100-5
В соответствии с ГОСТ Р ИСО 16100-5 для профилирования возможностей MSU при наличии нескольких структур классов возможностей используются следующие четыре шаблона:
- шаблон CCS (см. ГОСТ Р ИСО 16100-5-2011, 6.2);
- шаблон возможностей (см. ГОСТ Р ИСО 16100-5-2011, 6.3);
- шаблон MDM (см. ГОСТ Р ИСО 16100-5-2011, 6.4);
- шаблон MDD (см. ГОСТ Р ИСО 16100-5-2011, 6.5).
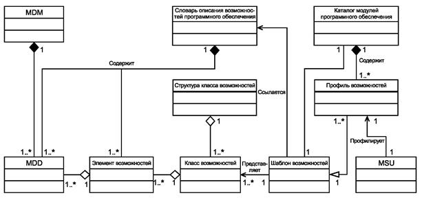
На рисунке 1 показана взаимосвязь между MDM, MDD (включая взаимосвязь с другими MDD), классом возможностей, шаблоном возможностей, профилем возможностей и MSU.

Рисунок 1 - Взаимосвязь между MDM, MDD, шаблоном возможностей и профилем возможностей
MDM - это представление производственного домена, состоящее из MDD и взаимосвязей между ними.
MDD включает следующие элементы:
- производственные ресурсы (например, MSU, оборудование, средства автоматизации, персонал, материалы, полуфабрикаты);
- производственные процессы (например, операции, действия);
- обмениваемая производственная информация (например, данные о продукте, инструкция, данные о производстве, данные о качестве);
- взаимосвязи между ресурсами, процессами и обмениваемой информацией (например, поток данных, конфигурация сети, рабочий поток).
Класс возможностей является возможностью, представленной для внешнего пользования как шаблон возможностей.
Профиль возможностей должен быть экземпляром шаблона возможностей, заполненным конкретными значениями целевого MSU.
Возможности MSU описаны MDD в шаблоне возможностей.
На рисунке 2 показан пример профилирования возможностей MSU с использованием MDD. MSU(x) и MSU(y) поставщика MSIM и поставщика MSU В профилированы с применением одного шаблона возможностей с использованием MDD. Следовательно, для каждого MSU существует один профиль, что обеспечивает повторное использование производственного ПО и интероперабельность приложения, интегрированного через выбранные MSU.

Рисунок 2 - Профилирование возможностей с использованием MDD
5.2 Цели создания каталога модулей программного обеспечения
Несмотря на то что профилирование возможностей с использованием MDD обеспечивает повторное применение производственного ПО и интероперабельность приложений, может проводиться несогласованное профилирование возможностей MSU.
На рисунке 3 показан пример несогласованного профилирования возможностей MSU(x), где шаблон возможностей Сх поставщика MSU С находится в ином месте, нежели MDM поставщика MSU А и поставщика MSU В. Различные шаблоны возможностей АВх и Сх используются для профилирования MSU(x), который предоставляет одну возможность. Это приводит к созданию различных профилей одной возможности.
Шаблон возможностей АВх для MSU(x) обеспечивает повторное использование производственного ПО и интероперабельность приложений в MDM только для поставщика MSU А и поставщика MSU В (см. 5.1).
В случае поставщика MSU С существуют различные шаблоны возможностей для возможности MSU(x), и это может нарушить правило наличия только одного профиля для одной возможности.
Цели создания каталога модулей ПО включают:
- увеличение повторного использования производственного ПО и интероперабельности приложений;
- предоставление механизма создания одного профиля возможностей одного MSU для одного производственного действия в дереве действий с использованием одного шаблона возможностей.
Для достижения указанных целей в настоящем стандарте определен словарь описания возможностей ПО. Словарь позволяет описывать возможности ПО для элементов возможностей (см. рисунок 4).
Словарь описания возможностей ПО должен обеспечивать одинаковое понимание семантики шаблонов возможностей, которое может быть достигнуто с помощью ссылок на различные источники элементов возможностей. Должна быть использована та ссылка на целевой элемент возможностей, в которой определены все термины, необходимые для понимания семантики шаблона возможностей.

Рисунок 3 - Несогласованное профилирование возможностей MSU(x)

Рисунок 4 - Концепция словаря описания возможностей программного обеспечения
6 Каталог модулей программного обеспечения и словарь описания возможностей программного обеспечения
Взаимосвязь между каталогом модулей ПО и словарем описания возможностей ПО показана на рисунке 5. Каталог модулей ПО должен кодироваться с использованием концепций, приведенных в словаре описания возможностей ПО, и соответствовать ограничениям в шаблонах возможностей в соответствии с ГОСТ Р ИСО 16100-2, ГОСТ Р ИСО 16100-3 и ГОСТ Р ИСО 16100-5. Наименование ссылочного словаря в общей части шаблона заполняется информацией из словаря описания возможностей ПО.

Рисунок 5 - Взаимосвязь между каталогом модулей программного обеспечения и другими компонентами
Элемент возможностей представлен MDD для указания возможностей MSU. Элемент возможности должен иметь имя, ссылочное имя MDM и список MDD (см. приложение А).
Каталог модулей ПО должен ссылаться на словарь описания возможностей ПО для перевода семантики шаблона возможностей и профилей возможностей. MSU имеет один профиль возможностей, и каждый профиль возможностей принадлежит одному шаблону возможностей в каталоге модулей ПО.
7 Каталогизация модулей программного обеспечения
7.1 Общая процедура каталогизации модулей программного обеспечения
На рисунке 6 показана общая процедура каталогизации модулей ПО.
Процедура каталогизации модулей ПО включает в себя:
a) анализ набора действий, которые обеспечивает MSU. MSU может обеспечивать одно или несколько действий;
b) идентификацию шаблона возможностей для каждого класса возможностей путем ссылки на словарь описания возможностей модулей ПО;
c) создание профиля возможностей MSU путем заполнения шаблона возможностей, выбранного на этапе b);
d) регистрацию профиля возможностей MSU поставщиком MSU в каталоге модулей ПО. Каталог модулей ПО должен управляться соответствующей системой базы данных.
7.2 Профилирование возможностей с использованием каталога модулей программного обеспечения
На рисунке 7 показано профилирование возможностей с использованием каталога модулей ПО, определенного в подразделе 7.1.

Рисунок 6 - Общая процедура каталогизации модулей программного обеспечения

Рисунок 7 - Профилирование возможностей с использованием каталога модулей программного обеспечения
На рисунке 8 показана процедура каталогизации модулей ПО. Каталогизация программного блока должна включать в себя следующие этапы:
a) должен быть выбран соответствующий производственный домен;
b) должны быть разложены требования к новому модулю ПО на несколько простых требований со ссылкой на дерево действий в домене;
c) должен быть создан или повторно использован тот класс возможностей, который удовлетворяет требованиям;
d) должен быть установлен шаблон возможностей, соответствующий классу возможностей. Перед установкой шаблона необходимо выяснить, существует ли шаблон возможностей в хранилище шаблонов возможностей со ссылкой на словарь описания возможностей модулей ПО;
e) если в хранилище шаблонов возможностей соответствующий шаблон возможностей не обнаружен, то должен быть создан новый шаблон возможностей со структурой шаблона возможностей в соответствии с ГОСТ Р ИСО 16100-3;
g) после создания нового шаблона возможностей необходимо зарегистрировать шаблон возможностей в хранилище шаблонов возможностей;
i) необходимо заполнить шаблон возможностей конкретными значениями для создания профиля возможностей;
j) профиль возможностей должен быть зарегистрирован в соответствующем каталоге модулей ПО. Если соответствующий каталог модулей ПО отсутствует, то должен быть создан новый каталог модулей ПО для регистрации профиля возможностей.

Рисунок 8 - Каталогизация модулей программного обеспечения
В таблице 1 показан пример двух профилей возможностей, закодированных без словаря описания возможностей ПО и со словарем.
Таблица 1 - Пример профилей возможностей

Приложение А
(справочное)
Шаблон элемента возможностей
А.1 Концептуальная структура
Шаблон элемента возможности использует шаблон MDD в соответствии с ГОСТ Р ИСО 16100-5. Следовательно, шаблон элемента возможностей содержит базовую и дополнительную части. Базовая часть должна включать следующие элементы:
a) наименование элемента возможностей;
b) наименование ссылочной MDM;
c) список MDD.
Дополнительная часть шаблона элемента возможностей включает другие атрибуты для поддержки типов элементов возможностей, которые являются специфичными для промышленной области, организации или применения. На рисунке А.1 показана концептуальная структура шаблона элемента возможностей.

Рисунок А.1 - Концептуальная структура шаблона элемента возможности
А.2 Формальная структура
Формальная структура шаблона элемента возможностей выглядит следующим образом:

Приложение ДА
(справочное)
Сведения о соответствии ссылочных национальных стандартов международным стандартам, использованным в качестве ссылочных в примененном международном стандарте
Таблица ДА.1
|
Обозначение ссылочного национального стандарта
|
Степень соответствия
|
Обозначение и наименование ссылочного международного стандарта
|
|
ГОСТ Р ИСО 16100-1-2012
|
IDT
|
ISO 16100-1:2009 "Системы автоматизации и интеграция. Профилирование возможности интероперабельности промышленных программных средств. Часть 1. Структура"
|
|
ГОСТ Р ИСО 16100-2-2010
|
IDT
|
ISO 16100-2:2003 "Системы автоматизации и интеграция. Профилирование возможностей программных средств организации производства для функциональной совместимости. Часть 2. Методология профилирования"
|
|
ГОСТ Р ИСО 16100-3-2010
|
IDT
|
ISO 16100-3:2005 "Системы автоматизации и интеграция. Профилирование возможности интероперабельности промышленных программных средств. Часть 3. Службы интерфейса, протоколы и шаблоны возможностей"
|
|
ГОСТ Р ИСО 16100-4-2010
|
IDT
|
ISO 16100-4:2006 "Системы автоматизации и интеграция. Профилирование возможности интероперабельности промышленных программных средств. Часть 4. Методы испытания конформности, критерии и протоколы"
|
|
ГОСТ Р ИСО 16100-5-2011
|
IDT
|
ISO 16100-5:2009 "Системы автоматизации и интеграция. Профилирование возможности интероперабельности промышленных программных средств. Часть 5. Методология сочетания профилей с использованием множества структур класса возможностей"
|
|
ГОСТ Р ИСО 16100-6-2014
|
IDT
|
ISO 16100-6:2011 "Системы автоматизации и интеграция. Профилирование возможности интероперабельности промышленных программных средств. Часть 6. Службы и протоколы интерфейса для сопоставления профилей, основанных на многоцелевых структурах классов возможностей"
|
|
Примечание - В настоящей таблице использовано следующее условное обозначение степени соответствия стандартов:
- IDT - идентичные стандарты.
|
Приложение ДБ
(справочное)
Сопоставление структуры настоящего стандарта со структурой примененного в нем международного стандарта
Таблица ДБ.1
|
Структура настоящего стандарта
|
Структура международного стандарта ISO 16300-2:2019
|
|
1 Область применения
|
1 Область применения
|
|
2 Нормативные ссылки
|
2 Нормативные ссылки
|
|
3 Термины и определения
|
3 Термины и определения
|
|
4 Сокращения
|
-
|
|
5 Общие сведения о каталоге модулей программного обеспечения (4)
|
4 Общие сведения о каталоге модулей программного обеспечения
|
|
6 Каталог модулей программного обеспечения и словарь описания возможностей программного обеспечения (5)
|
5 Каталог модулей программного обеспечения и словарь описания возможностей программного обеспечения
|
|
7 Каталогизация модулей программного обеспечения (6)
|
6 Каталогизация модулей программного обеспечения
|
|
Приложение А (справочное) Шаблон элемента возможности
|
Приложение А (справочное) Шаблон элемента возможности
|
|
Приложение ДА Сведения о соответствии ссылочных национальных стандартов международным стандартам, использованным в качестве ссылочных в примененном международном стандарте
|
-
|
|
Приложение ДБ Сопоставление структуры настоящего стандарта со структурой примененного в нем международного стандарта
|
-
|
|
-
|
Библиография
|
|
Примечание - После заголовков разделов настоящего стандарта приведены в скобках номера аналогичных им разделов международного стандарта.
|